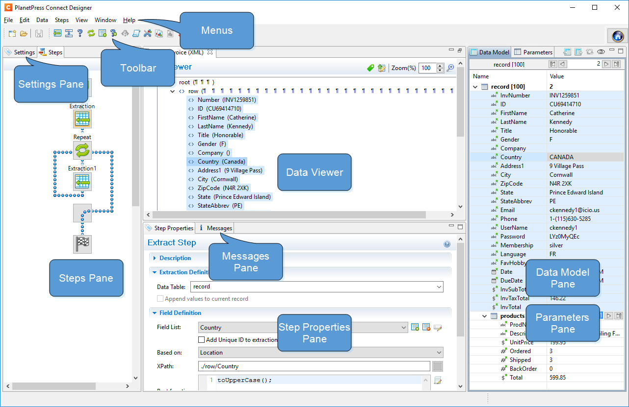
DataMapper User Interface
The main ingredients in the DataMapper's user interface are the following:
- Menus
- Toolbar
- Settings pane
- Steps pane
- The Data Viewer
- Step properties pane
- Messages pane
- Data Model pane
- Parameters pane (see Properties and runtime parameters)